Project New
No matter how easy or complex project you’re going to start, the begining is always the same. It’s necessary to choose ORM framework you would like to use, select MVC framework (if you’re using any) and enter name and destination directory.
New project
To create new project with full support of ORM frameworks choose New ORM Project from main menu. After that, follow few steps in displayed wizard to create project exactly for your needs.

Besides creating new project with ORM bindings, Skipper offers possibility to start New Quick Model, which brings you directly to modeling without any binding to MVC or ORM framework.
Note: Quick Model is not intended for generating schema files, but it’s useful for prototyping or brainstorming.
New project example
In next few steps we’re going to show you how simple it is to create new project with all bindings to ORM and MVC frameworks. For this example we choose Doctrine2 ORM and we’re going to create simple address book project.
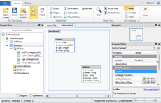
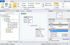
And that’s it. Now you have a project with two entities and one association between them.
Note: Check also Project export tutorial where we can show you how to export this model to ORM schema definition files.


