Product Tour
Skipper accelerates and eases your work with ORM frameworks through its sophisticated functions and features. Go through this quick overview and reveal essential Skipper functionality from the model import/creation up to the ready-to-use definitions export.

1. Import or create new project

This is the very first step to start working on your project in Skipper. Import your existing project or, if you want to start from a scratch, create a new one. No worries, it is simple. Well designed wizards will guide you through the process.
2. Model overview

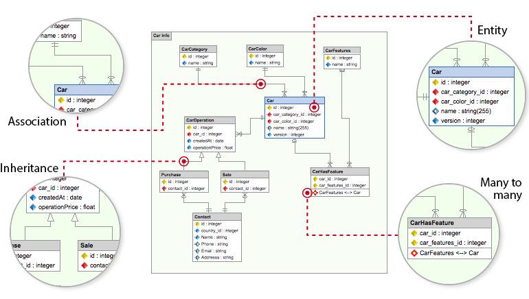
All basic elements have their own graphical representation. This means you clearly see the whole project model with all its modules, entities and associations. All changes and adjustments in your project model are intuitive and performed by user-friendly graphical interface.
3. Navigating and editing the model

Advanced project tree navigates you quickly through the project model. Look up any element, locate it in your model and edit it from a context menu. For really fast work with Skipper read more in the Navigating model article.
4. Module editor

Next great feature in Skipper is a smart module management. It allows you to split one project into more modules and configure for them its own common and export properties. In addition, this feature enables you to share a module among more projects, while changes in one project are transfered to all others. For more details head to the Shared modules article.
Note: Based on ORM framework, module represents bundle, package or plugin.
5. Entity editor

With sophisticated entity editor you can comfortably edit all entity properties in one place. It also provides complex entity overview with all its fields, indexes, associations and inheritances.
6. Associations

With Skipper, associations can be created in a couple of clicks. This is allowed thanks to association wizard, which was designed specially to make this process fast and intuitive. Once the association is created, you can edit all its properties in user-friendly association editor.
7. Many-to-many associations

Improved many-to-many association wizard allows to create these associations really simply and quickly. To make this process even brisker use buttons to auto-generate default aliases names. You can also set up a visual appearance of the association.
8. Inheritance

Skipper of course supports the concept of inheritance in your projects. After choosing parent and child entity the inheritance wizard appears and allows you to smoothly define the whole inheritance with its type, fields and values.
9. Properties

With advanced ORM property management system you can comfortable edit and change order of all framework dependent properties. Thanks to predefined values it eliminates the need to remember all framework keywords, enumerations, correct order and structure of definitions.
10. Definitions export

After finishing the changes, you can immediately export ORM definition files just by single click. All definitions are complete and ready to use, so you don’t have to add anything. Compared to other tools, with Skipper you can change your model and repeatedly export as many times as you need.


